Community
Bei Ihrem Konto anmelden

Registrieren Sie sich für das Dlubal-Extranet, um die Software optimal zu nutzen und exklusiven Zugang zu Ihren persönlichen Daten zu erhalten.

Konto erstellen
Mit der Anmeldung erklären Sie sich mit den Nutzungs- und Kaufbestimmungen von Dlubal einverstanden. Bitte beachten Sie unsere Datenschutzerklärung und unseren Cookie-Hinweis.
0
Webshop
Vertriebsteam kontaktieren
Sprache
  • Deutsch
  • English
  • Français
  • Español
  • Português
  • Italiano
  • Česky
  • Polski
  • Pусский
  • 中文(简体)
  • Branchen
    • Stahlbetonbau
    • Spannbetonbau
    • Stahlbau
    • Holzbau
    • Mauerwerksbau
    • Aluminium- und Leichtbau
    • Gebäude
    • Industriebauten und Anlagenbau
    • Rohrleitungen
    • Brückenbau
    • Krane und Kranbahnen
    • Türme und Masten
    • Glasbau
    • Membranbau und Textilbau
    • Seil- und Seilnetzstrukturen
    • Laminat- und Sandwichtragwerke
    • Fliegende Bauten
    • Gerüst- und Regalbau
    • Offshore-Strukturen
    • Silos und Speicherbehälter
    • Erneuerbare-Energien-Anlagen
    • Solaranlagen & Montagesysteme
    • Schiffbau und Schwimmkörper
    • Fördertechnik
    • Bohrtechnik
    • Schwimmbäder, Spaßbäder und Freibäder
    • Containerbau
    • Bohrpfahlgründungen
    • Treppenkonstruktionen
    • Kraftwerksanlagen
    • Stahlwasserbau
    • Maschinenbau
    • Pneumatische Tragwerke
    Anwendungsbereiche
    • Tragwerksplanung
    • Finite-Elemente-Berechnungen (FEM)
    • Windsimulation & Windlastgenerierung
    • Spannungsberechnungen
    • Nichtlineare Berechnungen
    • Stabilitätsanalysen
    • Nichtlineare Beulanalysen
    • Wölbkrafttorsionsanalysen
    • Dynamische und seismische Analysen
    • Nichtlineare Dynamik
    • Pushover-Analysen
    • Formfindung und Zuschnitt
    • Stahlanschlüsse
    • BIM-orientierte Planung
    • Kaltgeformte Profile
    • Boden-Bauwerk-Interaktion
    • Fassadenstatik
    • Fundamente und Grundbau
    • Bauzustände
    • Brandschutz
    Normen
    • Eurocodes (EC)
    • Deutsche Normen (DIN)
    • Britische Normen (BS EN, BS)
    • Italienische Normen (NTC)
    • US-Normen
    • Kanadische Normen (CSA)
    • Australische Normen (AS)
    • Schweizer Normen (SIA)
    • Chinesische Normen (GB, HK)
    • Indische Normen (IS)
    • Mexikanische Normen (RCDF, CFE Sismo 15)
    • Russische Normen (SP)
    • Südafrikanische Normen (SANS)
    • Brasilianische Normen (NBR)
    Online-Dienste
    • Symbol für das Geo-Zonen-Tool im oberen Menü Karten zu Schneelasten, Windgeschwindigkeit und Erdbebenlasten
    • Symbol für Cloud-Berechnung Cloud-Berechnungen
    • Symbol für Statik-Wiki Statik-Wiki
    • Symbol für Querschnittswerte von Stahl- und Holzprofilen Querschnittswerte von Stahlprofilen und Querschnitten
    Tragwerksplanung für Solaranlagen

    Dlubal Software unterstützt Sie bei der Erstellung und Überprüfung beliebiger Solar-Montagesysteme. Arbeiten Sie effizient mit Stahl-, Aluminium- und Betonkonstruktionen in einer einzigen Umgebung.

    Tools erkunden
    Solaranlagen Solaranlagen | Mobile Version
    Dlubal API

    Der neue Dlubal API-Dienst (gRPC) bietet Ihnen eine flexible Schnittstelle zur Statiksoftware auf Basis von Python und C# mit direktem Zugriff auf die gesamte Dlubal-Produktpalette.

    Einstieg mit API
    Hintergrund für die Hauptmenü-Banner-API Hintergrund für die Hauptmenü-Banner-API
  • Symbol für RFEM 6, eine Softwareanwendung zur Finite-Elemente-Analyse. RFEM 6 Die einzige FEA-Software, die Sie für Ihre Projekte brauchen

    RFEM 6 bildet die Basis der modularen Programmfamilie und dient zur Definition von Strukturen, Materialien und Einwirkungen für Platten-, Scheiben-, Schalen- und Stabtragwerke sowie für Volumen- und Kontaktelemente.

    Weitere Infos
    Add-On-Schaltersymbol Add-Ons
    • Zusätzliche Analysen
    • Dynamische Analysen
    • Sonderlösungen
    • Bemessung
    • Anschlüsse
    RSTAB 9-Symbol ohne Ränder RSTAB 9 Das ikonische Stabwerksprogramm

    Mit RSTAB 9 steht dem anspruchsvollen Tragwerksplaner eine 3D-Stabwerkssoftware zur Verfügung, die den Anforderungen im modernen Ingenieurbau gerecht wird und die den aktuellen Stand der Technik widerspiegelt.

    Weitere Infos
    Add-On-Schaltersymbol Add-Ons
    • Zusätzliche Analysen
    • Dynamische Analysen
    • Sonderlösungen
    • Bemessung
    RSECTION 1-Symbol ohne Ränder RSECTION 1 Benutzerdefinierte Querschnittsberechnungen

    RSECTION unterstützt Tragwerksplaner, indem es Profilkennwerte für unterschiedlichste Querschnitte ermittelt und eine anschließende Spannungsanalyse ermöglicht.

    Weitere Infos
    Add-On-Schaltersymbol Add-Ons
    • Effektive Querschnitte
    RWIND 3-Symbol ohne Ränder RWIND 3 CFD-Software für digitale Windkanäle

    RWIND 3 ist ein digitaler Windkanal zur Simulation von Windströmungen um beliebige Gebäudegeometrien und zur Berechnung der Windlasten auf deren Oberflächen.

    Weitere Infos
    API-Symbol Dlubal API Ihr Tor zur parametrischen Modellierung und Automatisierung

    Der neue Dlubal API-Service (gRPC) bietet Ihnen eine flexible Schnittstelle zur Statiksoftware auf Basis von Python und C#, mit direktem Zugriff auf die gesamte Dlubal-Produktpalette. Profitieren Sie von einer nahtlosen und leistungsstarken Integration in Ihre Dlubal-Software – ideal für parametrische Modellierung und komplexe Optimierungsaufgaben.

    API entdecken
    API-Dokumentation API Dokumentation
    • Index
    • Erste Schritte
    • Anwendungen
    • Modellobjekte
    • Abos & Preise
    • Beispiele
    FEM für Stahlverbindungen

    Entwerfen und analysieren Sie Stahlverbindungen mit CBFEM gemäß EN 1993-1-8 und AISC 360, vollständig integriert in RFEM 6 für schnellere und genauere Arbeitsabläufe in der Tragwerksplanung.

    Mehr erfahren
    Stahlverbindungen Stahlverbindungen
    Dlubal Community

    Diese Plattform bietet Raum für technische Fragen, interessante Diskussionen über statische Berechnungen und Bemessungen, Funktionsvorschläge und den direkten Austausch mit dem Dlubal-Team und anderen Anwendern.

    Jetzt beitreten
    Hintergrund für das Dlubal Community-Banner im Hauptmenü Hintergrund für das Dlubal Community-Banner im Hauptmenü
    Überholte Produkte
  • Support
    • Häufig gestellte Fragen (FAQs)
    • Knowledge Base
    • Produkt-Features
    • Lizenzierung
    • Individuelle Frage stellen
    • Unser Team für den Support
    • Gewünschte Funktion oder Idee einreichen
    • Problemlösungen zur Lizenzierung & Autorisierung
    • Problem oder Fehler melden
    • Programmaktualisierungen
    • Programmprobleme
    • Formeln | Mathematik macht Spaß!
    Schulungen
    • Erste Schritte mit RFEM
    • Erste Schritte mit RSTAB
    • Online Schulungen
    • Ausbildung in Dlubal
    • Individualschulungen
    • Videos
    • E-Learning-Videos
    • Webinare - online informieren und lernen
    • Online Kurse
    Service
    • Kostenloser Support / Service
    • Extranet | Mein Konto
    • Projektsupport
    • Servicevertrag
    • Geo-Zonen-Tool für Lastermittlung
    • Updates und Upgrades
    • Ältere Programmversionen
    Verkauf
    • Webshop
    • Unser Team für den Verkauf
    • Vertriebsteam kontaktieren
    • Online-Produktdemo vereinbaren
    • Warum Dlubal software
    KI Support Assistentin
    • Mia – Ihre KI-Assistentin rund um die Uhr
    • Entdecken Sie Ihre persönliche KI-Assistentin
    Kostenloser Support und Service

    Brauchen Sie Hilfe? Nutzen Sie unsere kostenlosen Support-Optionen, darunter KI-Unterstützung rund um die Uhr, E-Mail-Support und Webinare.

    Mehr erfahren
    Kostenloser Support und Service Kostenloser Support und Service
    Schnell Antworten finden

    Finden Sie schnelle Antworten auf häufig gestellte Fragen zu Dlubal Software. Durchsuchen oder filtern Sie Hunderte von FAQs, um Probleme im Handumdrehen zu lösen.

    FAQ anzeigen
    Häufig gestellte Fragen (FAQ) FAQ | Mobile Version
  • Neuigkeiten
    • Aktuelle Nachrichten
    • Neue Produkt-Features
    • Newsletter abonnieren
    • Neue Programme
    • Dlubal Blog
    Schulungen
    • Online-Schulungen
    • Individualschulungen
    Events
    • Veranstaltungsübersicht
    • Messen/Seminare
    • Webinare
    Meistern Sie das Ingenieurwesen mit Webinaren

    Schließen Sie sich Branchenführern an und entdecken Sie Lösungen im Bereich Tragwerksplanung und Software. Erweitern Sie Ihre Kenntnisse mit unseren Live-Veranstaltungen!

    Nächste Webinare anzeigen
    3D FEA Software RFEM 6 | First Steps Banner-Bild in Menü | News-Webinare | Mobile Version
    Entfesseln Sie die Kraft der Innovation

    Entdecken Sie innovative Tools und Verbesserungen, die Ihren technischen Arbeitsablauf optimieren.

    Neue Features entdecken
    Neue Features entdecken Menü-Bannerbild | News_ProductFeatures | Mobile Version
  • Vollversion herunterladen

    Möchtest du die Leistungsfähigkeit der Dlubal Software Programme ausprobieren? Du hast die Möglichkeit! Mit der kostenlosen 90-Tage-Vollversion kannst du alle unsere Programme vollständig testen.

    Jetzt Testversion starten
    Dlubal Gratisbereich

    Im Dlubal-Gratisbereich erhältst du Zugang zu Webinaren, Artikeln und Testmöglichkeiten der Software – alles kostenfrei und übersichtlich an einem Ort vereint.

    Weitere Infos
    Beispiele
    • Statikmodelle zum Herunterladen
    • Statikmodell einreichen
    • Einführungs- und Übungsbeispiele
    • Verifikationsbeispiele
    • Bilderübersicht
    Dokumente
    • Online-Handbücher
    • Handbücher
    Referenzen
    • Kundenprojekte
    • Warum Kundenprojekt einreichen?
    • Wie Kundenprojekt einreichen?
    • Kundenprojekt einreichen
    Kostenlose Modelle zum Download

    Entdecken Sie Tausende gebrauchsfertige Strukturmodelle. Um Ihren Bemessungsprozess zu beschleunigen, können Sie diese herunterladen, anpassen und als Vorlagen verwenden.

    Modelle entdecken
    Statikmodelle zum Herunterladen Kostenlose Modelle zum Download - Mobile Version
    Kostenfreie Zone von Dlubal Software

    Sie können sich jederzeit fachkundig helfen lassen. Als Benutzer von Service Contract Pro profitieren Sie von kostenloser KI-Unterstützung, E-Mail-Support, Live-Webinaren und Premium-Diensten.

    Support erhalten
    Kostenloser Support & Service Kostenloser Support & Service | Mobile Version
  • E-Learning
    • RFEM 6 für Einsteiger
    • RFEM 6 für Studenten
    • Programmieren mit RFEM 6 und Python
    • RFEM 6 mit Rhino & Grasshopper
    • RFEM 5 für Einsteiger
    • Modellieren mit RFEM 5
    • Statik-Lernvideos für Studenten
    • Schnelle Tutorials für die Dlubal-Programme
    • Die besten Tipps und Tricks in RFEM
    • Aufzeichnungnen zu Dlubal-Online-Schulungen
    • Aufgezeichnete Dlubal-Webinare
    Studenten und Schulen
    • Statiksoftware für Studenten kostenlos
    • Kostenlose Studentenversion anfordern bzw. verlängern
    • Antrag auf kostenlose Version für Lehrkräfte
    • Abschlussarbeit einreichen
    • Warum Abschlussarbeit einreichen?
    • Abschlussarbeiten mit Dlubal-Statiksoftware
    • Statiksoftware für Hochschulen kostenlos
    • Schulpaket anfordern
    • Gratis-Einführungsschulung für Hochschulen
    • Schulungstermin anfordern
    Knowledge Platform
    • Erste Schritte mit RFEM
    • Videos
    • Online-Handbücher
    • Statik-Wiki
    • Knowledge Base
    • Häufig gestellte Fragen (FAQs)
    Infotainment
    • Podcast
    • Dlubal Blog
    • Einführung in die Tragwerksplanung
    Erste Schritte mit RFEM 6

    Machen Sie Ihre ersten Schritte mit RFEM 6 und entdecken Sie, wie schnell Sie Modelle erstellen und Berechnungen durchführen können. Passen Sie das Programm mit Add-Ons an, um noch mehr Funktionen zu nutzen.

    Erste Schritte
    3D FEA Software RFEM 6 | First Steps Banner-Bild in Menü | News-Webinare | Mobile Version
    Statiksoftware für Studenten gratis

    Tausende Studenten weltweit profitieren bereits von Dlubal Software. Genießen Sie während Ihres gesamten Studiums kostenlosen Zugang, Schulungen und kompetenten Support.

    Kostenlose Lizenz erhalten
    Statiksoftware für Studenten gratis Statiksoftware für Studenten gratis
  • Über uns
    • Historie und Zahlen
    • Firmenphilosophie
    • Warum Dlubal Software?
    • Produktvergleich
    • Qualitätspolitik
    • Unser Team
    Kontakt
    • Dlubal-Standorte weltweit
    • Autorisierte Dlubal-Reseller
    Referenzen
    • Kundenrezensionen
    • Kundenprojekte
    • Warum Kundenprojekt einreichen?
    • Verifikationsbeispiele
    • Ihre Rezension
    • Beteiligung an Forschungsprojekten
    Unsere Kunden

    Wir präsentieren unsere Kunden, die ihre Projekte mit Dlubal Software realisieren. Erfahren Sie, wie unsere Kunden weltweit innovative Lösungen im Bauwesen und Ingenieurwesen mithilfe fortschrittlicher Werkzeuge für statische und dynamische Analysen umsetzen.

    Unsere Kunden ansehen
    Gemeinsam Erfolg schaffen

    Entdecken Sie, wie führende Ingenieure weltweit auf unsere Lösungen vertrauen, um ihre Projekte gemeinsam mit uns voranzubringen.

    Unsere Kunden
    Unsere Kunden Menü-Bannerbild | Company_OurCustomers_Mobile
    Finden Sie Ihren Traumjob

    Werden Sie Teil eines weltweit führenden Anbieters von Ingenieursoftware und bringen Sie Ihre Karriere auf ein neues Niveau.

    Offene Stellen entdecken
    Alle offenen Stellen Menü-Bannerbild | Offene Stellen - Mobilversion
  • Gemeinsam schaffen wir mehr
    • Karriere bei Dlubal
    Teams
    • Produktentwicklung
    • Kundenservice
    • Vertrieb
    • Marketing
    • Softwareentwicklung
    • Administration
    Jobs
    • Alle Offene Stellen
    • Produktentwicklung
    • Kundensupport
    • Vertrieb
    • Marketing
    • Softwareentwicklung
    • Administration
    • Praktikanten
    • Andere
    Neuigkeiten aus dem Dlubal-Team
    • Team-Geschichten
    Gestalten Sie Ihre Zukunft mit uns

    Entdecken Sie, wie unser Team die Zukunft des Ingenieurwesens gestaltet. Erleben Sie Innovation, Wachstum und spannende Herausforderungen.

    Ihre Karrieremöglichkeiten
    Karriere bei Dlubal Menü-Bannerbild | Karriere bei Dlubal - Mobilversion
    Treffen Sie die Experten

    Unsere engagierten Ingenieure stehen Ihnen jederzeit und überall bei der Modellierung, Bemessung und bei technischen Herausforderungen zur Seite.

    Mit dem Support in Verbindung treten
    Unser Team Menü-Bannerbild | Unternehmen_Über-uns | Mobile Version
  • Webshop
Hauptprodukte
Symbol für RFEM 6, eine Softwareanwendung zur Finite-Elemente-Analyse.
RFEM 6
RSTAB 9-Symbol ohne Ränder
RSTAB 9
RWIND 3-Symbol ohne Ränder
RWIND 3
RSECTION 1-Symbol ohne Ränder
RSECTION
Online-Dienste
Symbol für Geo-Zonen-Tool
Geo-Zonen-Tool
Querschnittswerte
Querschnittswerte
API-Symbol
API
Symbol für Cloud-Berechnung
Cloud-Berechnung
Herunterladbare Modelle
Herunterladbare Modelle
Symbol für Dlubal Community
Dlubal Community
Symbol für Knowledge Base-Artikel
Knowledge Base
Online-Webinare
Webinare
Bei Ihrem Konto anmelden

Registrieren Sie sich für das Dlubal-Extranet, um die Software optimal zu nutzen und exklusiven Zugang zu Ihren persönlichen Daten zu erhalten.

Anmelden Konto erstellen
90 Tage kostenlos testen
Bei Ihrem Konto anmelden

Registrieren Sie sich für das Dlubal-Extranet, um die Software optimal zu nutzen und exklusiven Zugang zu Ihren persönlichen Daten zu erhalten.

Anmelden Konto erstellen
  • Produkte
  • Finite-Element-Analyse (FEA)
  • Add-Ons für RFEM 6
  • Zusätzliche Analysen
  • Analyse von Bauzuständen (CSA) für RFEM 6
RFEM 6-Symbol | Dlubal Software Analyse von Bauzuständen (CSA)
Online-Handbücher
  • Handbuch | Analyse von Bauzuständen (CSA)
  • Übungsbeispiel für RFEM 6
  • RFEM 6 / RSTAB 9 | Erste Schritte
}
Christian Stautner
Wie kann ich Ihnen helfen?

Sie haben Fragen zu Dlubal-Produkten oder benötigen Unterstützung bei der Auswahl für Ihr Projekt?

Sie können mich einfach über die unten angegebenen Kontaktmöglichkeiten erreichen.

Ich freue mich darauf, von Ihnen zu hören!

Dipl.-Ing. (FH) Dipl.-Wirtschaftsing. (FH) Christian Stautner
Head of Sales

Die Arbeitszeiten sind von 09:00-15:00 deutscher Zeit

+49 9673 9203-0 Christian Stautner
[email protected]
Individuelle Frage stellen
  • Mia – Ihre KI-Expertin
  • Häufig gestellte Fragen (FAQs)
  • Warum Dlubal software?
calculator icon
Preise
Analyse von Bauzuständen (CSA) für RFEM 6

Analyse von Bauzuständen (CSA) für RFEM 6

Das Add-On Analyse von Bauzuständen (CSA) ist besonders nützlich. Es kann dafür sorgen, dass in RFEM der Bauablauf von Strukturen (Stab-, Flächen- und Volumentragwerke) berücksichtigt wird.

Wussten Sie schon? Wenn Sie den Einfluss des Bauablaufs vernachlässigen, können Fehler in der Berechnung von Gesamtmodellen entstehen. Mit dem Add-On Analyse von Bauzuständen (CSA) gelingt es Ihnen, diese Einflüsse zu analysieren und bis hin zur Bemessung des Tragwerks zu berücksichtigen.

Banner | Analyse von Bauzuständen für RFEM 6

Berücksichtigung von Bauzuständen in RFEM

Gesamtanzahl: 4
Your browser does not support the video tag.
  • 3D-Viewer
  • 3D Viewer | Babylon
  • Virtuelle Realität
Your browser does not support the video tag.
  • 3D-Viewer
  • 3D Viewer | Babylon
  • Virtuelle Realität
Your browser does not support the video tag.
  • 3D-Viewer
  • 3D Viewer | Babylon
  • Virtuelle Realität
Deformation Results Using CSA Add-on
  • 3D-Viewer
  • 3D Viewer | Babylon
  • Virtuelle Realität
  • Allgemeines
  • Analyse von Bauzuständen (CSA) für RFEM 6

Analyse von Bauzuständen (CSA) | Leistungsmerkmale

  • Einfache Definition von Bauzuständen in der RFEM-Struktur mit Visualisierung
  • Hinzufügen, Entfernen, Modifizieren und Reaktivieren von Stab-, Flächen- und Volumenelementen und deren Eigenschaften (z. B. Stab- und Liniengelenke, Freiheitsgrade für Lager usw.)
  • Automatische und manuelle Kombinatorik mit Lastkombinationen in den einzelnen Bauzuständen (z. B. zur Berücksichtigung von Montagelasten, Montagekranen etc.)
  • Berücksichtigung nichtlinearer Effekte wie Zugstabausfall oder nichtlinearen Lagern
  • Interaktion mit anderen Add-Ons, wie z. B. Nichtlineares Materialverhalten, Strukturstabilität, Formfindung usw.
  • Ergebnisdarstellung numerisch und grafisch für einzelne Bauzustände
  • Detailliertes Ausdruckprotokoll mit Dokumentation sämtlicher Struktur- und Lastangaben für jede Bauphase
Lastfälle
Ergebnisse
  • 3D-Viewer
  • 3D Viewer | Babylon
  • Virtuelle Realität
  • Allgemeines
  • Analyse von Bauzuständen (CSA) für RFEM 6

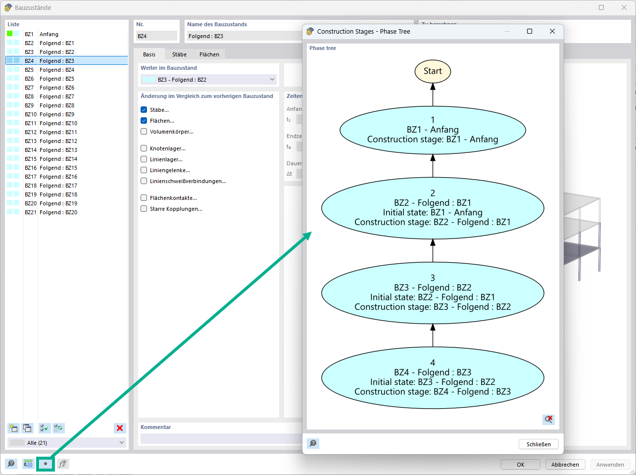
Analyse von Bauzuständen (CSA) | Eingabe der Bauzustände

Sie haben die gesamte Struktur in RFEM erstellt? Sehr gut, nun ordnen Sie die einzelnen Bauteile sowie Lastfälle den entsprechenden Bauzuständen zu. Dabei können Sie in den jeweiligen Bauzuständen beispielsweise die Gelenkdefinitionen von Stäben und Lagern modifizieren.

Modellieren Sie damit Systemänderungen, wie diese z. B. beim abschnittsweisen Verguss von Brückenträgern oder Stützensenkungen vorkommen. Anschließend ordnen Sie die in RFEM erstellten Lastfälle den Bauzuständen als ständige oder nicht-ständige Last zu.

Wussten Sie schon? Die Kombinatorik ermöglicht es Ihnen, die ständigen und nicht-ständigen Lasten in Lastkombinationen zu überlagern. So ist es Ihnen z. B. möglich, die maximalen Schnittgrößen aus verschiedenen Kranstellungen zu ermitteln oder nur in einem Bauzustand vorhandene Montagelasten zu berücksichtigen.

Analyseeinstellungen
Ergebnisse
  • 3D-Viewer
  • 3D Viewer | Babylon
  • Virtuelle Realität
  • Berechnung
  • Analyse von Bauzuständen (CSA) für RFEM 6

Analyse von Bauzuständen (CSA) | Berechnung

Wenn Geometriedifferenzen zwischen dem idealen System und dem aufgrund des vorhergehenden Bauzustandes verformten System entstehen, werden diese intern ausgeglichen. Dabei setzt das neu hinzugefügte System auf das unter Spannung stehende System der vorherigen Bauphase auf. Diese Berechnung erfolgt nichtlinear.

Ergebnisse
  • 3D-Viewer
  • 3D Viewer | Babylon
  • Virtuelle Realität
Bauzustandsanalyse
  • 3D-Viewer
  • 3D Viewer | Babylon
  • Virtuelle Realität
Bauzustände
  • 3D-Viewer
  • 3D Viewer | Babylon
  • Virtuelle Realität
Deformation Results Using CSA Add-on
  • 3D-Viewer
  • 3D Viewer | Babylon
  • Virtuelle Realität
  • Ergebnisse
  • Analyse von Bauzuständen (CSA) für RFEM 6

Analyse von Bauzuständen (CSA) | Ergebnisse und Export

Die Berechnung war erfolgreich? Nun können Sie die Ergebnisse der einzelnen Bauzustände in RFEM grafisch und tabellarisch betrachten. Dabei ermöglicht es Ihnen RFEM, Bauzustände in der Kombinatorik zu berücksichtigen und darüber bei der Bemessung mit einzubeziehen.

  • Einladung zu einer Online-Demonstration des Produkts mit Fokus auf die erweiterten Softwarefunktionen
    Online-Produktdemo vereinbaren

    Erleben Sie Dlubal live und vereinbaren Sie eine Online-Produktdemo!

  • Werbebanner mit der Aufforderung, sich für einen kostenlosen 90-Tage-Test der Produkte von Dlubal Software anzumelden.
    Vollversion 90 Tage lang kostenfrei testen

    Der effektivste Weg, Dlubal-Software kennenzulernen, ist, sie selbst auszuprobieren.

  • Wenden Sie sich an unser Vertriebsteam, um fachkundige Unterstützung für fortgeschrittene Softwarelösungen zu erhalten.
    Vertriebsteam kontaktieren

    Wir sind für Sie da!

Webshop

Konfigurieren Sie Ihr individuelles Programmpaket und erfahren Sie alle Preise online!

  • RFEM-6-Familie
  • RSTAB-9-Familie
Gehen Sie zum Webshop

Berechnen Sie Ihren Preis

1.760,00 USD
+0,00 USD
RF-STAGES
Gesamtbetrag 1.760,00 USD

Der Preis ist gültig für Vereinigte Staaten.

Erste Schritte mit RFEM 6

Sie haben noch nicht oder nicht oft mit RFEM gearbeitet? Dann finden Sie hier hilfreiche Hinweise und Tipps, die Ihnen den Einstieg in die Dlubal-Programme erleichtern.

Weitere Infos
Erste Schritte in der Bedienoberfläche von RFEM 6 mit klar erkennbaren Menüs und Werkzeugleisten Screenshot der ursprünglichen RFEM 6-Benutzeroberfläche mit Einstellungsoptionen.

Statikmodelle zum Herunterladen

Durchstöbern Sie eine große Auswahl an Modellen für die statische Analyse für RFEM, RSTAB, RSECTION und RWIND. Perfekt für Übungen oder Projektinspiration.

Modelle Herunterladen
Herunterladbare technische Modellvorlagen für präzise Ingenieuranalysen. Mobile Ansicht, die herunterladbare Statikmodelle mit sichtbaren Vorschaubildern und Beschriftungen zeigt.
Statik-Software für Statiker und Tragwerksplaner
Dlubal Software GmbH

Am Zellweg 2
93464 Tiefenbach
Deutschland

Dlubal-Standorte
Kontakt
+49 9673 9203-0 [email protected]
Lösungen
  • Stahlbetonbau
  • Stahlbau
  • Holzbau
  • Stahlanschlüsse
Produkte
  • RFEM 6
  • RSTAB 9
  • RSECTION 1
  • RWIND 3
Support
  • Häufig gestellte Fragen (FAQs)
  • Individuelle Frage stellen
  • Geo-Zonen-Tool für Lastermittlung
  • Vertriebsteam kontaktieren
News
  • Newsletter abonnieren
  • Aktuelle Nachrichten
  • Veranstaltungsübersicht
  • Online-Schulungen
Ressourcen
  • Vollversion zum Testen herunterladen
  • Kundenprojekt einreichen
  • Kundenprojekte
  • Online-Handbücher
Werde auch Du Teil des Dlubal-Teams
Dlubal Community YouTube Facebook Twitter LinkedIn Pinterest TikTok Instagram
© 2001-2025 Dlubal Software GmbH | Alle Rechte vorbehalten
Rechtliche Hinweise
Über uns
Sitemap
Sprache
  • Deutsch
  • English
  • Français
  • Español
  • Português
  • Italiano
  • Česky
  • Polski
  • Pусский
  • 中文(简体)