Community
Inicie sesión en su cuenta

Regístrese en el extranet de Dlubal para aprovechar al máximo el software y tener acceso exclusivo a sus datos personales.

Crear cuenta
Al iniciar sesión, acepta las Condiciones de uso y venta de Dlubal. Consulte nuestro Aviso de privacidad y nuestro Aviso de cookies.
0
Tienda en línea
Contacte al equipo de ventas
Idioma
  • Deutsch
  • English
  • Français
  • Español
  • Português
  • Italiano
  • Česky
  • Polski
  • Pусский
  • 中文(简体)
  • Sectores
    • Estructuras de hormigón armado
    • Estructuras de hormigón pretensado
    • Estructuras de acero
    • Estructuras de madera
    • Estructuras de fábrica
    • Estructuras ligeras y de aluminio
    • Edificios
    • Estructuras industriales
    • Tuberías
    • Estructuras de puentes
    • Grúas y caminos de rodadura para grúas
    • Torres y mástiles
    • Estructuras de vidrio
    • Estructuras con membranas tensadas
    • Estructuras tensadas y de cables
    • Estructuras laminadas y tipo sándwich
    • Estructuras temporales
    • Estructuras de andamios y estanterías
    • Estructuras costa afuera
    • Silos y tanques de almacenamiento
    • Instalaciones de energías renovables
    • Estructuras solares y sistemas de montaje
    • Construcción naval y cuerpos flotantes
    • Estructuras de transportadoras
    • Estructuras de perforación
    • Piscinas y parques acuáticos
    • Estructuras de contenedores
    • Cimentaciones con pilotes perforados
    • Estructuras de escaleras
    • Centrales eléctricas
    • Ingeniería hidráulica de acero
    • Génie mécanique
    • Estructuras infladas con aire
    Áreas de aplicación
    • Ingeniería estructural
    • Software de cálculo por elementos finitos (MEF)
    • Simulación de viento y generación de cargas de viento
    • Análisis de tensiones
    • Análisis no lineal
    • Análisis de estabilidad
    • Análisis no lineal de pandeo
    • Análisis de torsión de alabeo
    • Análisis dinámico y sísmico
    • Análisis dinámico no lineal
    • Análisis con el método del empuje incremental ("pushover")
    • Búsqueda de forma y patrones de corte
    • Uniones de acero
    • Planificación orientada al BIM
    • Secciones conformadas en frío
    • Interacción suelo-estructura
    • Análisis de estructuras de fachadas
    • Cimentaciones e ingeniería de cimentación
    • Fases de construcción
    • Protección contra incendios
    Normas
    • Eurocódigos (EC)
    • Normas alemanas (DIN)
    • Normas británicas (BS EN, BS)
    • Normativa Italiana (NTC)
    • Normas estadounidenses
    • Normas canadienses (CSA)
    • Normas australianas (AS)
    • Normas suizas (SIA)
    • Normas chinas (GB, HK)
    • Normas de India (IS)
    • Normas mexicanas (RCDF, CFE Sismo 15)
    • Normas rusas (SP)
    • Normas sudafricanas (SANS)
    • Normas brasileñas (NBR)
    Servicios en línea
    • Icono del menú superior de herramienta de geo-zona Mapas de cargas de nieve, velocidades de viento y cargas sísmicas
    • Icono de cálculo en la nube Cálculos en la nube
    • Icono de wiki sobre análisis estructural Wiki de análisis de estructuras
    • Propiedades de la sección de iconos de secciones de acero y madera Propiedades de secciones transversales de perfiles de acero
    Cálculo estructural para sistemas solares

    Dlubal Software te ayuda a crear y verificar cualquier sistema de montaje solar. Trabaja de manera eficiente con estructuras de acero, aluminio y concreto en un solo entorno.

    Explorar herramientas
    Estructuras solares Estructuras solares | Versión móvil
    API de Dlubal

    El nuevo servicio API de Dlubal (gRPC) te proporciona una interfaz flexible para el software de análisis estructural basado en Python y C#, con acceso directo a toda la gama de productos de Dlubal.

    Comenzar con API
    Fondo para el banner de menú principal de la API Fondo para el banner de menú principal de la API
  • Icono que representa RFEM 6, una aplicación de software de análisis de elementos finitos. RFEM 6 El único software de análisis por elementos finitos que necesita para sus proyectos

    RFEM 6 forma la base de la familia de programas modulares y se utiliza para la definición de estructuras, materiales y cargas para estructuras de placas, superficies, láminas y barras, así como para elementos sólidos y de contacto.

    Más información
    Icono de cambio de módulo Complementos
    • Análisis adicionales
    • Análisis dinámico
    • Soluciones especiales
    • Cálculo y dimensionamiento
    • Uniones
    Icono de RSTAB 9 sin límites RSTAB 9 Software de estructuras de barras icónico

    RSTAB 9 es un software potente de análisis y dimensionamiento en 3D de estructuras de vigas, pórticos o cerchas, que refleja el estado de la técnica actual y ayuda a los ingenieros y consultores de estructuras a cumplir con los requisitos de la ingeniería de estructuras moderna.

    Más información
    Icono de cambio de módulo Complementos
    • Análisis adicionales para RSTAB 9
    • Análisis dinámico
    • Soluciones especiales
    • Cálculo
    Icono de RSECTION 1 sin límites RSECTION 1 Propiedades de secciones transversales definidas por el usuario

    RSECTION apoya a los ingenieros estructurales determinando las propiedades de secciones para una amplia variedad de secciones transversales y permite un análisis de tensiones posterior.

    Más información
    Icono de cambio de módulo Complementos
    • Secciones eficaces
    Icono de RWIND 3 sin límites RWIND 3 Software de CFD para túneles de viento digital

    RWIND 3 es un túnel de viento digital para la simulación de flujos de viento alrededor de cualquier geometría de edificio o estructura y para el cálculo de las cargas de viento sobre sus superficies.

    Más información
    Ícono de API API de Dlubal Su puerta de entrada a la modelación paramétrica y automatización

    El nuevo servicio API de Dlubal (gRPC) le ofrece una interfaz flexible para el software de estática basado en Python y C#, con acceso directo a toda la gama de productos de Dlubal. Benefíciese de una integración fluida y potente en su software Dlubal, ideal para la modelización paramétrica y tareas de optimización complejas.

    Explorar API
    Documentación de API Documentación de API
    • Índice
    • Primeros pasos
    • Aplicaciones
    • Objetos del modelo
    • Suscripciones y precios
    • Ejemplos
    AEF para conexiones de acero

    Diseñe y analice las conexiones de acero utilizando CBFEM, conforme a EN 1993‑1‑8 y AISC 360, totalmente integrado en RFEM 6 para flujos de trabajo estructurales más rápidos y precisos.

    Saber más
    Conexiones de acero Conexiones de acero
    Comunidad de Dlubal

    Esta plataforma ofrece un espacio para consultas técnicas, discusiones interesantes sobre análisis y diseño estructural, sugerencias de características e interacción directa con el equipo de Dlubal y otros usuarios.

    Unirse ahora
    Fondo de banner de menú principal de la comunidad de Dlubal Fondo de banner de menú principal de la comunidad de Dlubal
    Productos anteriores
  • Soporte
    • Preguntas frecuentes (FAQ)
    • Base de conocimientos
    • Características de los productos
    • Licencias
    • Formular una pregunta particular
    • Nuestro equipo de soporte
    • Enviar característica o idea del programa
    • Preguntas frecuentes sobre licencias y autorizaciones
    • Informar de algún problema o error en el programa
    • Actualizaciones del programa
    • Problemas del programa
    • Fórmulas | ¡Las matemáticas son divertidas!
    Formación
    • Primeros pasos con RFEM
    • Primeros pasos con RSTAB
    • Formación en línea
    • Formación en Dlubal
    • Cursos de formación individuales
    • Vídeos
    • Vídeos de aprendizaje en línea
    • Webinarios - Aprenda en línea
    • Cursos en línea
    Servicio
    • Soporte técnico y servicio gratuitos
    • Extranet | Mi cuenta
    • Contrato de servicio
    • Herramienta de zonas geográficas para la determinación de cargas
    • Actualizaciones y nuevas versiones
    • Versiones anteriores de los programas
    Ventas
    • Tienda en línea
    • Nuestro equipo de ventas
    • Contactar con nuestro equipo de ventas
    • Solicitar demostración de producto en línea
    • ¿Por qué Dlubal Software?
    Asistente de soporte de IA
    • Mia, su asistente de inteligencia artificial las 24 horas
    • Descubra su asistente personal de IA
    Soporte técnico y servicio gratuitos

    ¿Necesitas ayuda? Accede a opciones de soporte gratuitas que incluyen asistencia de IA 24/7, soporte por correo electrónico y seminarios web.

    Ver más
    Soporte técnico y servicio gratuitos Soporte técnico y servicio gratuitos
    Encuentra respuestas rápidamente

    Encuentra respuestas rápidas a preguntas comunes sobre Dlubal Software. Busca o filtra cientos de preguntas frecuentes para resolver problemas en poco tiempo.

    Ver FAQ
    Preguntas frecuentes (FAQ) Preguntas frecuentes | Versión móvil
  • Novedades
    • Noticias actuales
    • Nuevas características de productos
    • Suscribirse al boletín de noticias
    • Nuevos programas
    • Blog de Dlubal
    Formación
    • Cursos de formación en línea
    • Formación individual
    Eventos
    • Resumen de eventos
    • Ferias y congresos
    • Webinarios
    Domina la ingeniería con seminarios web

    Únete a los líderes de la industria y explora soluciones en ingeniería estructural y software. ¡Mejora tus habilidades con nuestras sesiones en vivo!

    Ver seminarios web siguientes
    3D FEA Software RFEM 6 | First Steps Imagen de menú de banner | Seminarios web de noticias | Versión para móviles
    Desbloquea el poder de la innovación

    Descubre herramientas de vanguardia y mejoras diseñadas para impulsar tu flujo de trabajo de ingeniería.

    Explorar nuevas funciones
    Explore New Features Imagen del Banner de Menú | Novedades_CaracterísticasDelProducto | Versión Móvil
  • Descargar versión completa

    ¿Quiere probar las capacidades de los programas de Dlubal Software? ¡Tienes la oportunidad! Con la versión completa gratuita de 90 días, puede probar todos nuestros programas completamente y sin compromiso.

    Comenzar ahora con la versión de prueba
    Zona gratuita de Dlubal

    En la zona gratuita de Dlubal puede acceder a webinarios, artículos y versiones de prueba del software, todo de manera gratuita y en un solo lugar.

    Más información
    Ejemplos
    • Modelos de análisis estructural para descargar
    • Enviar modelo de análisis estructural
    • Ejemplos introductorios y tutoriales
    • Ejemplos de verificación
    • Vista general de imágenes
    Documentos
    • Manuales en línea
    • Manuales
    Referencias
    • Proyectos de clientes
    • ¿Por qué enviar su proyecto?
    • ¿Cómo presentar un proyecto de cliente?
    • Enviar un proyecto de cliente
    Modelos gratis para descargar

    Explora miles de modelos estructurales listos para usar. Descárgalos, adáptalos y úsalos como plantillas para acelerar tu proceso de diseño.

    Descubrir modelos
    Modelos de análisis estructural para descargar Modelos gratuitos para descargar | Versión móvil
    Espacio libre de Dlubal

    Obtén ayuda experta siempre que la necesites. Disfruta de asistencia gratuita de IA, soporte por correo electrónico, webinars en vivo y servicios premium para usuarios del Contrato de Servicio Pro.

    Obtener soporte
    Soporte técnico y servicio gratuitos Soporte técnico y servicio gratuitos | Versión móvil
  • Aprendizaje electrónico
    • RFEM 6 para principiantes
    • RFEM 6 para estudiantes
    • Programación con RFEM 6 y Python
    • RFEM 6 con Rhino y Grasshopper
    • RFEM 5 para principiantes
    • Modelado con RFEM 5
    • Lecciones de análisis de estructuras para estudiantes
    • Vídeo tutoriales cortos para los programas de Dlubal
    • Los mejores consejos y trucos en RFEM
    • Grabaciones de cursos en línea
    • Webinarios celebrados y grabados
    Estudiantes y universidades
    • Software de análisis estructural gratuito para estudiantes
    • Solicitar o renovar licencia de estudiante gratuita
    • Solicitud de licencia para profesores gratuita
    • Enviar tesis de estudiante
    • ¿Por qué enviar tu tesis?
    • Tesis de graduación con el software de análisis estructural de Dlubal
    • Software de análisis de estructuras gratuito para universidades técnicas
    • Solicitar paquete para universidades técnicas
    • Curso introductorio gratuito en su universidad
    • Solicitar fecha de un curso
    Plataforma de conocimientos
    • Primeros pasos con RFEM
    • Vídeos
    • Manuales en línea
    • Wiki de ingeniería de estructuras
    • Base de datos de conocimientos
    • Preguntas frecuentes (FAQ)
    Infoentretenimiento
    • Pódcast
    • Blog de Dlubal
    • Introducción al análisis y diseño de estructuras
    Primeros pasos con RFEM 6

    Da tus primeros pasos con RFEM 6 y descubre lo rápido que puedes modelar y calcular. Personaliza con complementos para aún más posibilidades.

    Comenzar
    3D FEA Software RFEM 6 | First Steps Imagen de menú de banner | Seminarios web de noticias | Versión para móviles
    Software de análisis de estructuras gratuita para estudiantes

    Miles de estudiantes en todo el mundo ya se benefician del software de Dlubal. Disfruta de acceso gratuito, formación y soporte experto durante tus estudios.

    Obtener licencia gratuita
    Software de análisis de estructuras gratuito para estudiantes Software de análisis de estructuras gratis para estudiantes
  • Acerca de la empresa
    • Historia y hechos
    • Filosofía de la empresa
    • ¿Por qué Dlubal Software?
    • Comparación de productos
    • Política de calidad
    • Nuestro equipo
    Contacto
    • Oficinas de Dlubal en todo el mundo
    • Distribuidores autorizados de Dlubal
    Referencias
    • Opiniones de clientes
    • Proyectos de clientes
    • ¿Por qué enviar su proyecto de cliente?
    • Ejemplos de verificación
    • Su reseña
    • Participación en proyectos de investigación
    Nuestros clientes

    Presentamos a los clientes que realizan sus proyectos con Dlubal Software. Descubra cómo nuestros clientes en todo el mundo implantan soluciones innovadoras en la construcción e ingeniería utilizando herramientas avanzadas para análisis estáticos y dinámicos.

    Ver clientes
    Éxito en la construcción juntos

    Descubra cómo los ingenieros líderes de todo el mundo confían en nuestras soluciones para elevar sus proyectos con nosotros.

    Ver nuestros clientes
    See Our Customers Imagen de banner de menú | Empresa_NuestrosClientes_Móvil
    Encuentra el trabajo de tus sueños

    Únete a un líder mundial en software de ingeniería y lleva tu carrera a nuevos niveles.

    Explore las vacantes disponibles
    All Open Positions Imagen de banner de menú | Puestos vacantes para móvil
  • Juntos logramos más
    • Carrera profesional en Dlubal
    Equipos
    • Desarrollo de productos
    • Atención al cliente
    • Ventas
    • Marketing
    • Desarrollo de software
    • Administración
    Empleos
    • Todas las ofertas de trabajo
    • Desarrollo de productos
    • Soporte al cliente
    • Ventas
    • Marketing
    • Desarrollo de software
    • Administración
    • Estudiantes en prácticas
    • Otros
    Noticias del equipo de Dlubal
    • Historias de equipo
    Construya su futuro con nosotros

    Revela cómo nuestro equipo da forma al futuro de la ingeniería. Experimenta la innovación, el crecimiento y desafíos emocionantes.

    Tus oportunidades de carrera
    Carrera en Dlubal Imagen en banner de menú en la móvil | Carrera en Dlubal
    Conozca a los expertos

    Nuestros ingenieros dedicados están aquí para ayudarte con la modelación, el diseño y los desafíos técnicos, en cualquier momento y lugar.

    Conectar con el soporte técnico
    Our Team Imagen de banner de menú | Empresa_Nuestro equipo | Versión móvil
  • Tienda en línea
Productos principales
Icono que representa RFEM 6, una aplicación de software de análisis de elementos finitos.
RFEM 6
Icono de RSTAB 9 sin límites
RSTAB 9
Icono de RWIND 3 sin límites
RWIND 3
Icono de RSECTION 1 sin límites
RSECTION
Servicios en línea
Icono de herramienta Geo-Zone
Herramienta Geo-Zone Tool
Propiedades de sección
Propiedades de sección
Ícono de API
API
Icono de cálculo en la nube
Cálculo en la nube
Modelos descargables
Modelos para descargar
Icono de la comunidad de Dlubal
Comunidad de Dlubal
Icono de artículos de la base de datos de conocimientos
Base de datos de conocimiento
Seminarios web en línea
Seminarios web
Inicie sesión en su cuenta

Regístrese en el extranet de Dlubal para aprovechar al máximo el software y tener acceso exclusivo a sus datos personales.

Iniciar sesión Crear cuenta
Prueba gratuita de 90 días
Inicie sesión en su cuenta

Regístrese en el extranet de Dlubal para aprovechar al máximo el software y tener acceso exclusivo a sus datos personales.

Iniciar sesión Crear cuenta
  • Productos
  • Análisis por elementos finitos (AEF)
  • Complementos para RFEM 6
  • Análisis adicionales
  • Análisis de fases de construcción (CSA) para RFEM 6
Icono de RFEM 6 | Dlubal Software Análisis de fases de construcción
Manuales en línea
  • Manual | Análisis de fases de construcción
  • Tutorial para RFEM 6
  • RFEM 6 / RSTAB 9 | Primeros pasos
}
¿Cómo puedo ayudarle?

¿Tiene alguna pregunta sobre los productos de Dlubal o necesita ayuda para seleccionar el adecuado para su proyecto?

Estoy aquí para ayudarle. Puede contactarme fácilmente a través de las opciones de contacto proporcionadas a continuación.

¡Espero tener noticias suyas pronto!

Ing. Moisés Martínez
Ventas y Marketing

+34 960 13 67 00
[email protected]
Formular una pregunta
  • Mia: su experta de IA
  • Preguntas frecuentes (FAQ)
  • ¿Por qué Dlubal Software?
calculator icon
Precios
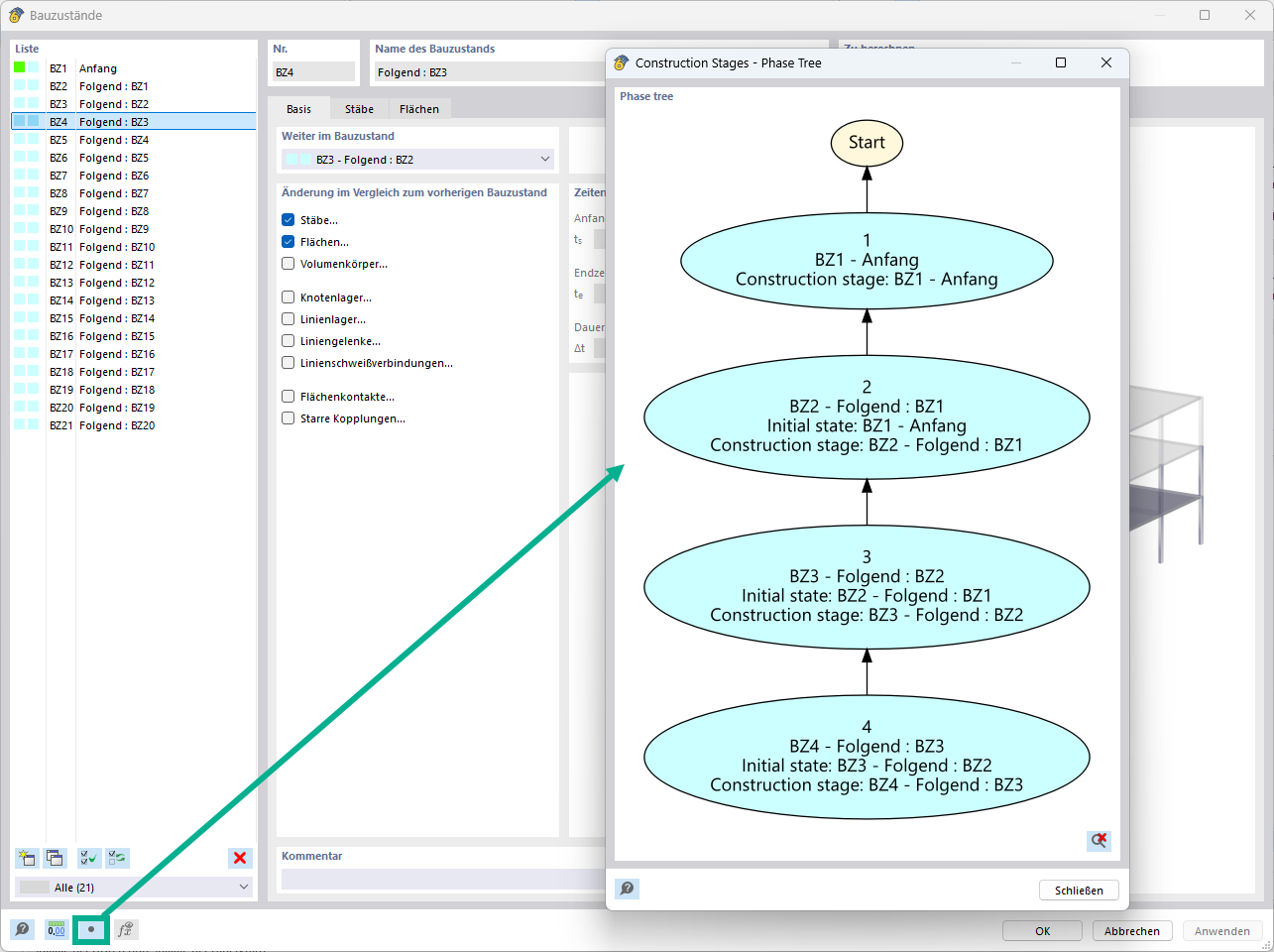
Análisis de fases de construcción (CSA) para RFEM 6

Análisis de fases de construcción (CSA) para RFEM 6

El complemento Análisis de fases de construcción (CSA) es especialmente útil. Puede asegurar que se considera el proceso de construcción de estructuras (estructuras de barras, superficies y sólidos) en RFEM 6.

¿Sabía que Si ignora la influencia del proceso de construcción, pueden surgir errores en el cálculo de modelos completos. Utilice el complemento Análisis de fases de construcción (CSA), para analizar estas influencias y considerarlas hasta el momento del cálculo y dimensionamiento de la estructura.

Banner | Análisis de las fases de construcción para RFEM 6

Consideración de las fases de construcción en RFEM

Total de artículos: 4
Your browser does not support the video tag.
  • Visor 3D
  • Visor 3D | Babylon
  • Realidad virtual
Your browser does not support the video tag.
  • Visor 3D
  • Visor 3D | Babylon
  • Realidad virtual
Your browser does not support the video tag.
  • Visor 3D
  • Visor 3D | Babylon
  • Realidad virtual
Deformation Results Using CSA Add-on
  • Visor 3D
  • Visor 3D | Babylon
  • Realidad virtual
  • General
  • Análisis de fases de construcción (CSA) para RFEM 6

Análisis de fases de construcción (CSA) | Características

  • Definición sencilla de las fases de construcción en la estructura de RFEM, incluyendo la visualización
  • Agregar, quitar, modificar y reactivar elementos de barras, superficies y sólidos, así como sus propiedades (por ejemplo, articulaciones en barras y lineales, grados de libertad para apoyos, etc.)
  • Combinatoria automática y manual con combinaciones de carga en las fases de construcción individuales (por ejemplo, para considerar cargas de montaje, grúas de montaje y otras cargas)
  • Consideración de efectos no lineales como el fallo de la barra traccionada o apoyos no lineales
  • Interacción con otros complementos, como por ejemplo Comportamiento no lineal del material, Estabilidad de la estructura, , etc.
  • Muestra de los resultados numérica y gráficamente para las fases de construcción individuales
  • Informe detallado con documentación de todos los datos estructurales y de carga para cada fase de construcción
Casos de cargas
Resultado
  • Visor 3D
  • Visor 3D | Babylon
  • Realidad virtual
  • General
  • Análisis de fases de construcción (CSA) para RFEM 6

Análisis de fases de construcción (CSA) | Introducción de las fases de construcción

¿Ha creado la estructura completa en RFEM? Muy bien, ahora puede asignar los componentes estructurales individuales y los casos de carga a las fases de construcción correspondientes. En cada fase de construcción, puede modificar las definiciones de liberación de barras y apoyos, por ejemplo.

Así, puede modelar modificaciones estructurales, como las que se producen cuando las vigas de un puente se inyectan sucesivamente o cuando se asientan los pilares. Luego, asigne los casos de carga creados en RFEM a las fases de construcción como cargas permanentes o no permanentes.

¿Sabía que La combinatoria le permite superponer las cargas permanentes y no permanentes en combinaciones de carga. De esta forma, es posible determinar los esfuerzos internos máximos de diferentes posiciones de una grúa o considerar las cargas de montaje temporales disponibles en una sola fase de construcción.

Configuración de análisis
Resultado
  • Visor 3D
  • Visor 3D | Babylon
  • Realidad virtual
  • Cálculo
  • Análisis de fases de construcción (CSA) para RFEM 6

Análisis de fases de construcción (CSA) | Cálculo

Si surgen diferencias geométricas entre el sistema estructural ideal y el deformado de la fase de construcción anterior, se comparan en el programa. La siguiente fase de construcción se basa en el sistema estructural sometido a tensiones debido a la fase de construcción anterior. Este cálculo no es lineal.

Resultado
  • Visor 3D
  • Visor 3D | Babylon
  • Realidad virtual
Análisis de la etapa de construcción
  • Visor 3D
  • Visor 3D | Babylon
  • Realidad virtual
Fases de construcción
  • Visor 3D
  • Visor 3D | Babylon
  • Realidad virtual
Deformation Results Using CSA Add-on
  • Visor 3D
  • Visor 3D | Babylon
  • Realidad virtual
  • Resultados
  • Análisis de fases de construcción (CSA) para RFEM 6

Análisis de fases de construcción (CSA) | Resultados y exportación

¿El cálculo tuvo éxito? Ahora puede ver los resultados de las fases de construcción individuales gráficamente y en tablas en RFEM. Además, RFEM le permite considerar las fases de construcción en la combinatoria e incluirlas en el diseño posterior.

  • Invitación a una demostración de producto online sobre funcionalidades avanzadas del software
    Organizar una demostración del producto en línea

    Experimente Dlubal en vivo: ¡programe su demostración de producto en línea hoy mismo!

  • Cartel promocional que invita a registrarse para una prueba gratuita de 90 días de los productos de Dlubal.
    Versión completa gratis durante 90 días

    La manera más efectiva de conocer el software de Dlubal es probarlo usted mismo.

  • Contacta con nuestro equipo de ventas para recibir asesoramiento experto sobre soluciones de software avanzadas.
    Contactar con nuestro equipo de ventas

    ¡Dlubal está aquí para usted!

Tienda en línea

¡Configure su paquete de programas individual y descubra todos los precios en línea!

  • Familia de RFEM 6
  • Familia de RSTAB 9
Ir a la tienda web

Calcule su precio

1.760,00 USD
+0,00 USD
RF-STAGES (inglés)
Importe total 1.760,00 USD

El precio es válido para Estados Unidos.

Primeros pasos con RFEM 6

¿Aún no ha trabajado con RFEM o no muy a menudo? Aquí encontrará consejos útiles que le facilitarán la introducción a los programas de Dlubal.

Más información
Primeros pasos en la interfaz de usuario de RFEM 6 con menús y barras de herramientas claramente visibles Captura de pantalla de la interfaz inicial de RFEM 6 con opciones de configuración.

Modelos de análisis estructural para descargar

Explore una amplia gama de modelos de análisis estructural para RFEM, RSTAB, RSECTION y RWIND. Perfecto para tutoriales o inspiración para proyectos.

Descargar modelos
Plantillas de modelos técnicos descargables para un análisis de ingeniería preciso. Vista móvil que muestra modelos de análisis estructural descargables con miniaturas y etiquetas visibles.
Software de cálculo de estructuras y diseño
Dlubal Software GmbH

Am Zellweg 2
93464 Tiefenbach
Alemania

Contáctenos
+34 960 13 67 00 (hablamos español) [email protected]
Soluciones
  • Estructuras de hormigón armado
  • Estructuras de acero
  • Estructuras de madera
  • Uniones de acero
Productos
  • RFEM 6
  • RSTAB 9
  • RSECTION 1
  • RWIND 3
Soporte
  • Preguntas frecuentes (FAQ)
  • Formular una pregunta particular
  • Herramienta de zonas geográficas para la determinación de cargas
  • Contactar con nuestro equipo de ventas
Novedades
  • Suscribirse al boletín de noticias
  • Noticias actuales
  • Resumen de eventos
  • Cursos de formación en línea
Recursos
  • Versión completa de prueba gratis
  • Enviar un proyecto de cliente
  • Proyectos de clientes
  • Manuales en línea
Unirse a Dlubal
Comunidad de Dlubal YouTube Facebook X LinkedIn Pinterest TikTok Instagram
© 2001-2025 Dlubal Software GmbH | Todos los derechos reservados
Nota legal
Acerca de la empresa
Mapa del sitio
Idioma
  • Deutsch
  • English
  • Français
  • Español
  • Português
  • Italiano
  • Česky
  • Polski
  • Pусский
  • 中文(简体)